• Flutter Plugin开发流程
    • 简介
    • 创建组件
    • 编写Android部分
      • 引入flutter库
      • 添加第三方库
      • 添加proguard rule
      • Android权限
      • 插件开发
    • 发布
    • 如何引用
      • 引用发布的库
        • Android
        • iOS
        • 引用冲突
      • 引用未发布的库
        • 基于Path的引用方式:
        • 基于Git的引用方式:
    • 参考

    Flutter Plugin开发流程

    这篇文章主要介绍了Flutter Plugin开发流程,包括如何利用Android Studio开发以及发布等。

    本文主要给大家介绍如何开发Flutter Plugin中Android的部分。有关Flutter以及Flutter Plugin的概念,感兴趣的可以从官网查看相关资料。

    简介

    笔者的环境是Mac下Android Studio进行的开发,AS也是谷歌官推的,安装flutter插件后,开发起来相对于其他IDE来说,方便很多,自带了三种模板:

    • Flutter Application: Flutter应用
    • Flutter Plugin:Flutter插件
    • Flutter Package:纯Dart组件

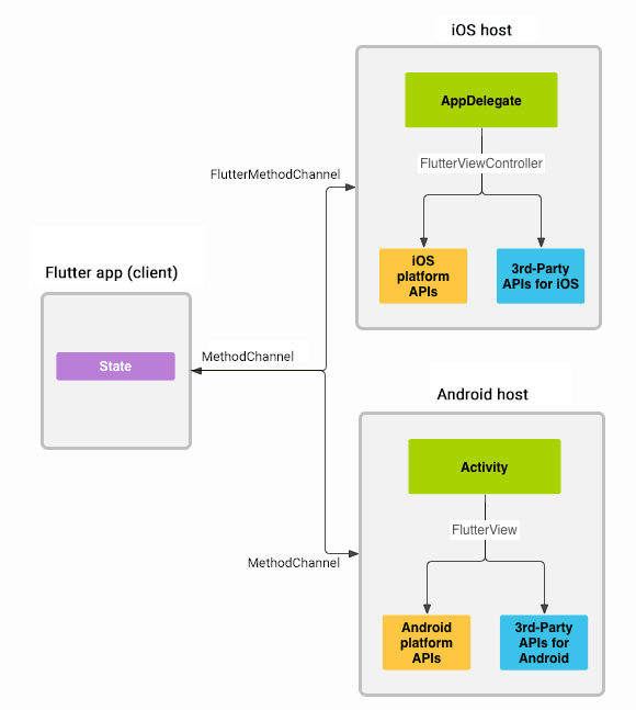
    Plugin其实就是一个特殊的Package。Flutter Plugin提供Android或者iOS的底层封装,在Flutter层提供组件功能,使Flutter可以较方便的调取Native的模块。很多平台相关性或者对于Flutter实现起来比较复杂的部分,都可以封装成Plugin。其原理如下

    2. Flutter Plugin开发流程 - 图1

    消息在client和host之间通过平台通道(platform channels)来进行的,之间的通讯都是异步的。

    创建组件

    直接在Android Studio中新建一个Flutter Plugin的工程,当然也可以使用命令行来进行,例如创建一个flutter_text_plugin。

    flutter create —org com.example —plugin flutter_text_plugin

    如果想支持swift或者kotlin,可以用如下命令进行创建:

    flutter create —org com.example —plugin -i swift -a kotlin flutter_text_plugin

    更多的参数选项,大家可以 查看帮助文档,当然还是比较推荐直接用AS进行创建,简单直观。用AS打开项目,可以看到项目的组织结构

    1. root
    2. android
    3. example
    4. ios
    5. lib
    6. ...

    android以及ios文件夹是我们将要编写插件的native层的地方,lib文件夹是编写与native层映射的地方,native与flutter之间不能直接通信,必须通过MethodChannel来间接调用。example文件夹则是例子工程,编写的插件可以直接在这个项目中进行验证。在本文中,我们主要在android目录下进行,也就是android部分。

    编写Android部分

    用AS打开flutter_text_plugin/android项目,这样子开发起来比较方便。但是打开过后,会发现出现了很多错误,提示找不到flutter相关的东西,我们仔细看这个项目,会发现跟我们平时用AS建的Android项目有所不同,少了很多部分,目录也有所不同。这是因为这个android项目不需要能够直接去运行,因此减少了很多东西。但是对于初次接触的人来说,可能是一头懵逼,例如该如何添加第三方库,如何添加proguard rule等等。

    引入flutter库

    android插件工程是没有引入flutter库的,所以才会出现错误提示,我们在项目根目录建立一个libs文件夹,用来存放flutter库。

    flutter库就在我们的flutter sdk中,路径如下

    /bin/cache/artifacts/engine

    engine下面包含了各种平台的flutter库,我们随便拷贝一个Android平台的库到libs文件夹下,右键flutter.jar,弹出菜单选择Add As Library...

    经过这一步,项目中不会再报错了,但是,由于整个flutter plugin包含了flutter库,因此不能只是简单的添加就了事了,点击菜单Project Structure...,找到flutter_text_plugin的Dependencies中,将flutter库的Scope从Implementation改成Compile Only。至此,引入flutter库的工作完成了,可以进行插件的编写操作了。

    添加第三方库

    添加第三方库有两种,一种是jar包引入,另一种通过gradle的方式进行。由于进行了第一步flutter库的引入,这一步就简单多了。查看build.gradle文件,可以看到最下面出现了如下的信息。

    1. dependencies {
    2. compileOnly files('libs/flutter.jar')
    3. }

    看到这个,是不是就明朗多了,添加静态库以及添加在线库都可以在这个地方进行。例如我添加一个bugly静态库以及okhttp3库:

    1. dependencies {
    2. compileOnly files('libs/flutter.jar')
    3. implementation 'com.squareup.okhttp3:okhttp:3.10.0'
    4. implementation files('libs/bugly_crash_release.jar')
    5. }

    添加proguard rule

    由于了bugly以及okhttp3库,因此需要添加progurad rule。我们发现项目中没有proguard-rules.pro文件,因此这一步也需要我们自己去创建,在根目录下,建立proguard-rules.pro文件,将混淆规则添加进去,然后修改build.gradle文件,添加如下信息,跟普通Android项目差不多:

    1. buildTypes {
    2. release {
    3. minifyEnabled true
    4. proguardFiles getDefaultProguardFile('proguard-android.txt'), 'proguard-rules.pro'
    5. }
    6. debug {
    7. minifyEnabled false
    8. proguardFiles getDefaultProguardFile('proguard-android.txt'), 'proguard-rules.pro'
    9. }
    10. }

    Android权限

    添加了bugly以及okhttp3库,需要对应的权限申明,才能正常运行。直接在manifest文件下,添加对应的权限

    1. <uses-permission android:name="android.permission.READ_PHONE_STATE" />
    2. <uses-permission android:name="android.permission.INTERNET" />
    3. <uses-permission android:name="android.permission.ACCESS_NETWORK_STATE" />
    4. <uses-permission android:name="android.permission.ACCESS_WIFI_STATE" />
    5. <uses-permission android:name="android.permission.READ_LOGS"/>

    插件开发

    至此,准备工作都已就绪,你可以把这个项目当做一个独立的Android项目,在上面进行各种封装操作,然后在FlutterTestPlugin文件下,将接口暴露出来。通过platform channels与flutter层关联起来。

    发布

    当插件开发完毕,可以将插件发布让其他人使用,在发布之前,确保pubspec.yaml,、README.md以及CHANGELOG.md文件的内容都正确填写完毕。可以通过dry-run命令来看准备是否就绪。

    flutter packages pub publish —dry-run

    检查无误后,可以执行下面的命令,发布到Pub上。

    flutter packages pub publish

    如何引用

    对插件的引用有两种,已经发布的和未发布的。

    引用发布的库

    flutter项目的很多资源管理都在根目录的pubspec.yaml下面,类似于js中的一些包管理一样,在dependencies加上我们需要引入的库,例如引入url_launcher库:

    1. dependencies:
    2. url_launcher: ^0.4.2

    如果这个库包含了一些平台相关的东西,例如需要在native层进行使用的话,则需要在对应的native项目单独做引用。

    Android

    修改android/build.gradle的dependencies处做引用:

    1. dependencies {
    2. provided rootProject.findProject(":url_launcher")
    3. }

    iOS

    修改ios/hello.podspec文件

    1. Pod::Spec.new do |s|
    2. # lines skipped
    3. s.dependency 'url_launcher'

    引用冲突

    引用不同的库可能会导致一些冲突,例如A和B两个插件,都包含了C插件,但是所需的版本不同。因此我们可以采取以下措施避免这种问题:

    • 尽量使用范围版本而不是指定一个特定的版本。
    • 强制统一冲突的插件版本
    • 对于native层,android可以通过force命令强制指定版本,而iOS这边,Cocoapods则不支持引用的override功能。

    引用未发布的库

    引用未发布的库有两种方式,通过本地路径和git地址的方式:

    基于Path的引用方式:

    这种方式主要针对本地的未发布的库,引用的路径可以是相对或者绝对路径。

    1. dependencies:
    2. plugin1:
    3. path: ../plugin1/

    基于Git的引用方式:

    这种方式针对存放在git上的库,其中path是可选的,可以定位到某个子目录

    1. dependencies:
    2. package1:
    3. git:
    4. url: git://github.com/flutter/packages.git
    5. path: packages/package1

    参考

    1. Flutter进阶—平台插件
    2. Flutter - Creating a Plugin
    3. Flutter for Android Developers
    4. Writing custom platform-specific code with platform channels
    5. Developing Packages & Plugins
    6. Using Packages